Önden Resimleri(Preloading images) Yükleme Yöntemleri
Web sitelerimizi hızlandırmak için çeşitli yöntemler ve metotlar deneriz. Amacımız kullanıcıya daha hızlı cevap vermektir. Bunlardan bir tanesi önden resimleri kullanıcı bilgisayarına yükletip sonra açılacak sayfaların hızlı açılmasını sağlamak gibi bir amacımız olduğu durumlardır. Rollover resimleri, araç ipucu(tooltip), background resimleri vb. resimleri önceden yükletmek bize hem sayfa ilk açıldığında kötü görüntüyü engellememizi sağlar hemde kullanıcıya daha sonraki tercihlerinde daha hızlı cevap vermemizi sağlar.
Ben genelde daha önce kullanmadığım metotları kullanmadan önce bir araştırma yaparım ve sonuçta bana göre iyi olan yöntemi uygularım. Web ajanslarında çalışırken bu araştırmayı kısa tutmam gerekirken tek bir proje geliştirirken bu iş için daha uzun zamanımız oluyor.
Bu işi çin CSS, javascript ve ajax ile çözümler mevcut.
Ben bu yöntemlerden javascript yöntemi ile yapmayı tercih ettim. Diğer yöntemler hakkında genel bir bilgi verip geçeceğim.
CSS Yöntemleri
CSS Sprite yöntemide bu kategoriye girer.
CSS yöntemleri genelde sayfa içine konulan resimlerin tarayıcı görüntüsünden kaçırılması ile yapılan yöntemlerdir ki işin bu kısmı benim hoşuma gitmiyor.
CSS ile bu işi yapan bir örnek verelim.
{% highlight css %} div#preloaded-images { position: absolute; overflow: hidden; left: -9999px; top: -9999px; height: 1px; width: 1px; } {% endhighlight %}
HTML kodu
{% highlight html %}



{% endhighlight %}
Yukarıda görüldüğü gibi html içine eklenen resimler CSS yardımı ile kullanıcının göremeyeceği bölgelere itilmiştir. Bu şekilde bir çözüm üretilmiştir.
Javascript Yöntemleri
Javascript ile yapılan yöntemlerin genel yapısı bir sıraya sokulan resimler dinamik olarak doküman içine eklenir.
Javascript ile bu işlemi yapan çeşitli kodlar var. Benim uyguladığım ise aşağıdaki koddur. Bu kodun diğerlerine göre avantajı yükleme yaptığımız sayfanın yüklenmesi bittikten sonra bizim önden yükleme yaptığımız resimleri yüklemesidir.
{% highlight javascript %} function preloader() { if (document.images) { var img1 = new Image(); var img2 = new Image(); var img3 = new Image();
img1.src = "http://domain.tld/path/to/image-001.gif";
img2.src = "http://domain.tld/path/to/image-002.gif";
img3.src = "http://domain.tld/path/to/image-003.gif";
} } function addLoadEvent(func) { var oldonload = window.onload; if (typeof window.onload != 'function') { window.onload = func; } else { window.onload = function() { if (oldonload) { oldonload(); } func(); } } } addLoadEvent(preloader); {% endhighlight %}
Yukarıdaki javascript kodu işimizi görecektir.
jQuery ile daha kısa ve basit bir kod ile bu işi yapabiliriz.
{% highlight javascript %} // resim onyükleme fonksiyonu jQuery.preloadImages = function() { for(var i = 0; i<arguments.length; i++) { jQuery("
").attr("src", arguments[i]); } };
// yükleme yap $.preloadImages("images/dexter.jpg", "images/saydam_ardalan1.gif", "images/ornek_sayfa.jpg"); {% endhighlight %}

Yukarıdaki kodu yazınca yükleme yaptığımız sayfadaki öğeler yüklenirken yükleme yaptığımız resimlerde yüklenir. Bu benim istediğim bir durum değildir. Bence yükleme yapılacak sayfanın öğeleri yüklendikten sonra yüklenecek resimler yüklenmelidir. Kullanıcı ilk önce mevcut sayfayı tam görmelidir, sonra kullanıcıya göstermeden diğer sayfa resimlerini yüklemeliyiz.
Bunun için kodumuzu aşağıdaki değiştirmeliyiz.
{% highlight javascript %} $(document).ready(function() { $(window).bind('load', function() {
// resim onyükleme fonksiyonu jQuery.preloadImages = function() { for(var i = 0; i<arguments.length; i++) { jQuery("
").attr("src", arguments[i]); } };
// yükleme yap $.preloadImages("images/dexter.jpg", "images/saydam_ardalan1.gif", "images/ornek_sayfa.jpg");
}); }); {% endhighlight %}
Eklediğimiz sadece $(window).bind(‘load’ function()) kısmıdır. Burada sayfa yüklendikten sonra bu işlemi yap diyoruz.
Örneği görmek için tıklayınız.

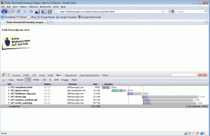
Örneklerde dikkatiniz bir yere çekmek istiyorum. Firebug Net sekmesini açtım çünkü sayfa yüklenmesi anını görmenizi istedim. İlk resimde sayfa yüklenirken sonradan görüntüleyeceğimiz resimleride içeren bir durum söz konusu idi. Dikkat ederseniz ilk reismde dikey kırmızı çizgi en sondadır. İkinci resimde ise kırmızı dikey çizgi sayfa öğelerini sonuncusu olan resimden sonra çizilmiştir, daha sonra yükleme yapılan resimler yüklenmiştir.
Sonuç
Ben küçük bir araştırma sonucunda bu kodu kullanmayı uygun buldum. Bulduğum bu kodun kendimce gerekçelerini yukarıda açıklamaya çalıştım, eğer sizlerin daha iyi çözümleri ve önerileri varsa yorum kısmında bizlerle paylaşırsanız sevinirim.
Kalın sağlıacakla
Kaynaklar
- http://perishablepress.com/press/2009/12/28/3-ways-preload-images-css-javascript-ajax/
- http://engineeredweb.com/blog/09/12/preloading-images-jquery-and-javascript
- http://elouai.com/javascript-preload-images.php
- http://www.javascriptkit.com/script/script2/preloadimage.shtml
- http://stackoverflow.com/questions/761263/what-is-the-best-way-to-preload-multiple-images-in-javascript/761332
- filamentgroup.com/lab/update_automatically_preload_images_from_css_with_jquery/
- snipplr.com/view.php?codeview&id=9612